Index of /vendor/php-tuf/composer-stager/docs/preconditions
Name
Last modified
Size
Description
Parent Directory
-
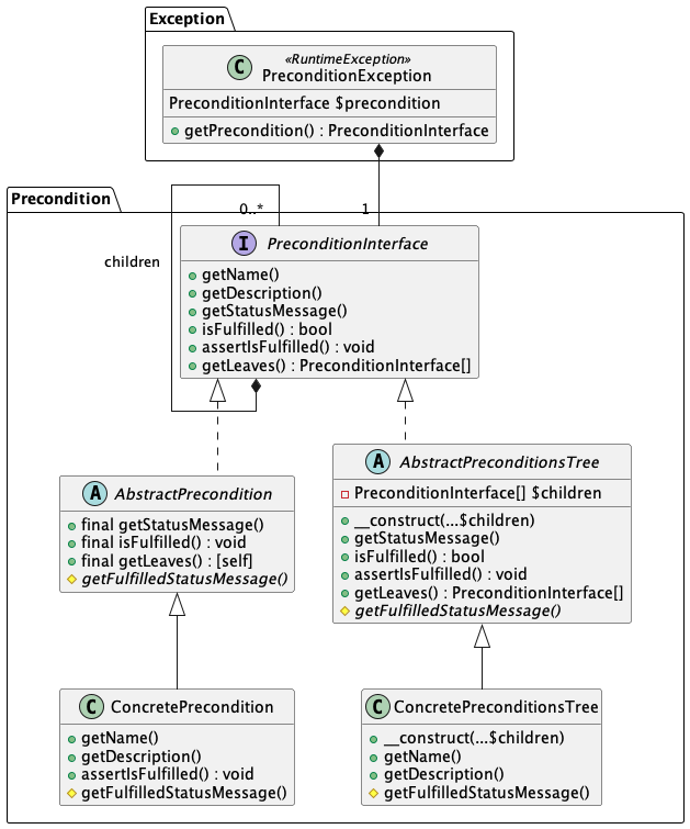
detail.png
2025-04-21 10:27
47K
detail.puml
2025-04-21 10:27
2.3K
hierarchy.png
2025-04-21 10:27
15K
hierarchy.puml
2025-04-21 10:27
1.8K
settings.puml
2025-04-21 10:27
221